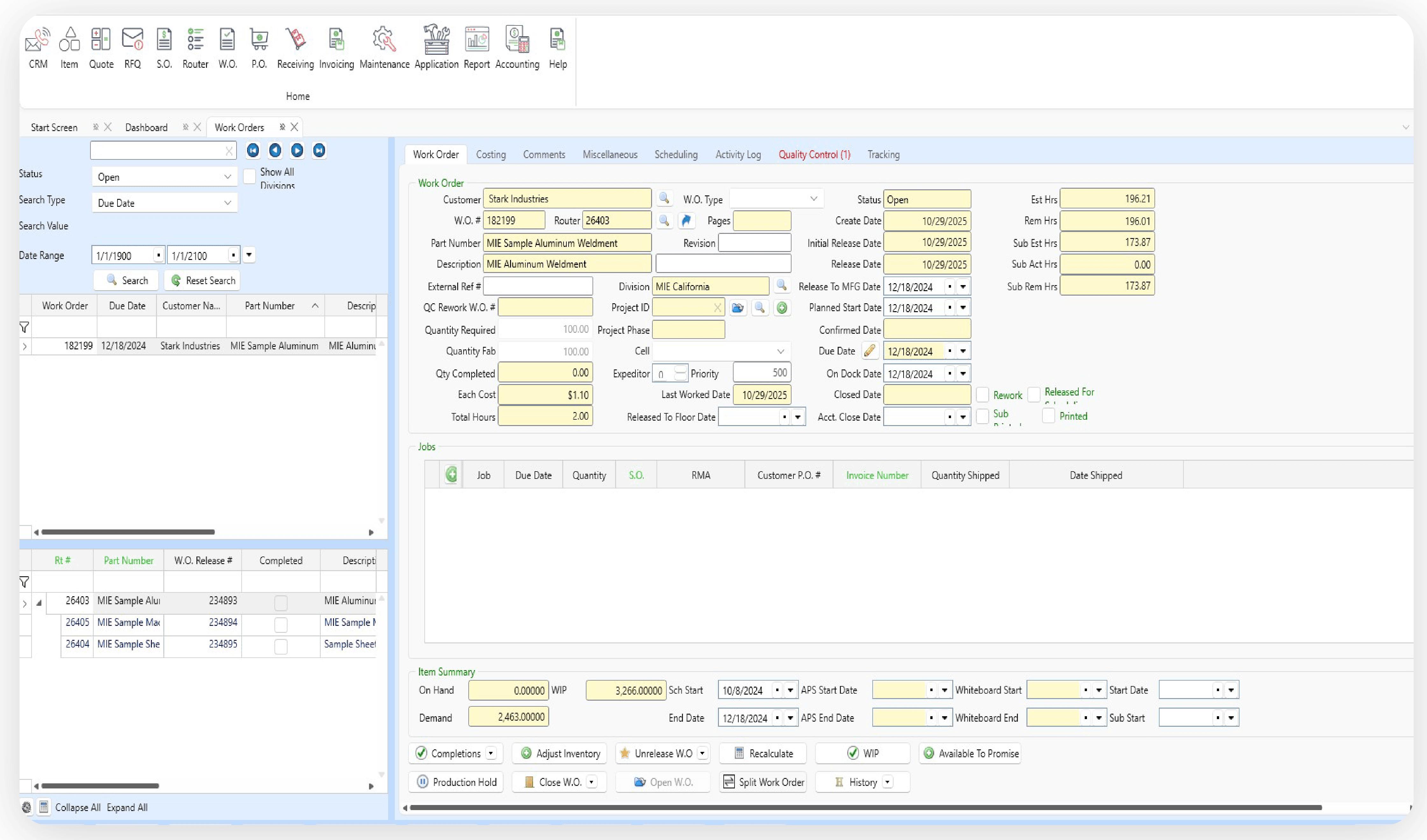
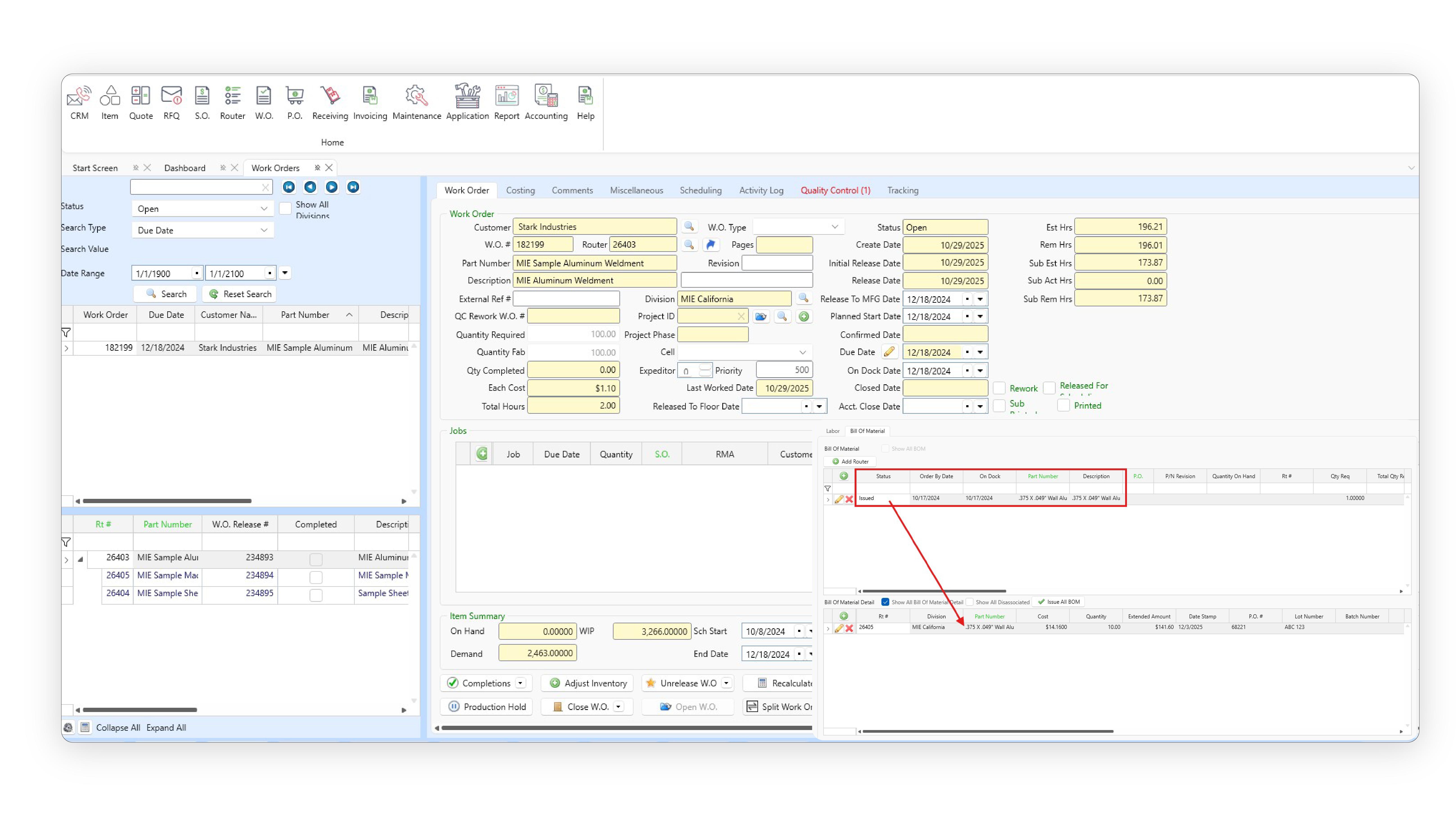
Turn an RFQ into a released work order with routing, BOM, and job documentation tied to the build—so production starts with the right instructions and revisions don’t get lost between departments.
MIE Trak Pro is user friendly, easy to navigate, has multiple functions that fit our industry, but most importantly, we are able to track each job/work order from start to finish.
-Misty J, Metro Metal Works
Schedule by work center and machine with clear priorities and shop-floor visibility. Drag-and-drop sequencing and quick re-prioritization keep operators aligned when rush work, delays, or capacity changes hit.
The ease with which we can track and manage inventory, monitor production schedules, and analyze financial data has greatly enhanced our decision-making processes.
-Bryan H, Qualified Metal Fabricators
See estimated vs. actual costs as work happens—labor, material, and outside processing—so you catch margin drift early and stop discovering problems after the job ships.
Some of the main benefits we are getting from MIE Trak Pro include job tracking and costing, time clock for payroll, and transparency in quoting.
-Nick Watson, CPT Engineering

Successful Solutions
Save time and increase the accuracy of estimating with MIE Trak Pro’s quoting functionality which allows you to personalize formulas, track win/loss, and create quotes based on true costing data.
Learn more
Take your quote and create a Sales Order in just a few clicks. Sales Orders can be created from an RFQ, Quote, PDF, EDI, and more—depending on your team’s workflow.
Learn more
Gain insights into your production environment with MIE Trak Pro’s Work Order module. See all the information you want related to production in real-time.
Learn more
Schedule production quickly and accurately with forward finite, backward infinite, and calendar-based drag-and-drop scheduling. Take the guesswork out of scheduling employees and machines to jobs.
Learn more
Make purchasing easy and efficient with MIE Trak Pro’s Purchasing module. Order material based on MRP forecasting, min/max reorder points, production demand, and more.
Learn more
Track your inventory and the information that matters to you, including lot number serialization, locations, remnants, WIP, non-netted, consignment, and more.
Learn more
MIE Trak Pro’s built-in quality management system (QMS) allows you to accurately track Corrective and Preventive Action Requests (CPAR), non-conformance, RMAs, and more to pass QC audits with ease.
Learn more
Drive intelligent business decisions by using any of MIE Trak Pro’s standard reports or create personalized queries to get answers to the questions most important to you.
Learn more
Use MIE Trak Pro’s Kiosk module to track real-time job progress and employee clock-in (without the need for paper timesheets). Shop floor employees can see their schedule, view documents, issue material to jobs, create PO requests, and more.
Learn more
Integrate your accounting practices through MIE Trak Pro. Manage G/L Accounts, journal entries, reports, and cash flow projections, in addition to other critical accounting capabilities.
Learn more